Performance of Positioning for Windowing

16 May 2025

this post assumes knowledge of virtualization/windowing

At Gatsby, one of the projects I worked on a few years back was creating our high performance guest list table component. At that time, we used React Window as an off the shelf solution in order to render thousands of guest rows in the table. Since then, I’ve wanted to write my own windowing/virtualization library.

Lately, I’ve been working on my project: Windowing. It’s a windowing demo for React that I hope to turn into a full fledged library. I was largely inspired by React Window but I wanted to write a modern implementation. React Window was written to be backwards compatible, with class components, my Windowing library uses modern function components and hooks. I’ve often always believed that the best way to understand something is to do it yourself.

React Window uses absolute positioning with top and left for positioning of cells within the grid. My naive implementation for Windowing also used this same strategy. But after building my library, I wanted to see what industry standard AG Grid does differently as their competitive advantage. For positioning of columns, they do use left but for rows, I noticed that they use transform: translateY for positioning.

Transform translate has been known as a performance hack to offload CPU work to the GPU. Using top and left for positioning requires CPU operations to calculate the layout of the DOM but transform: translate offloads some of the work to the GPU. To verify, I did some benchmarking of my own.

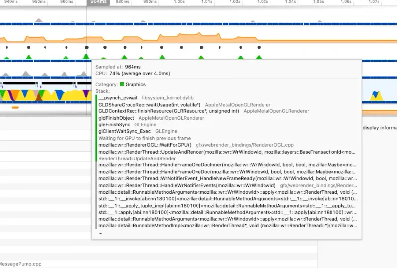
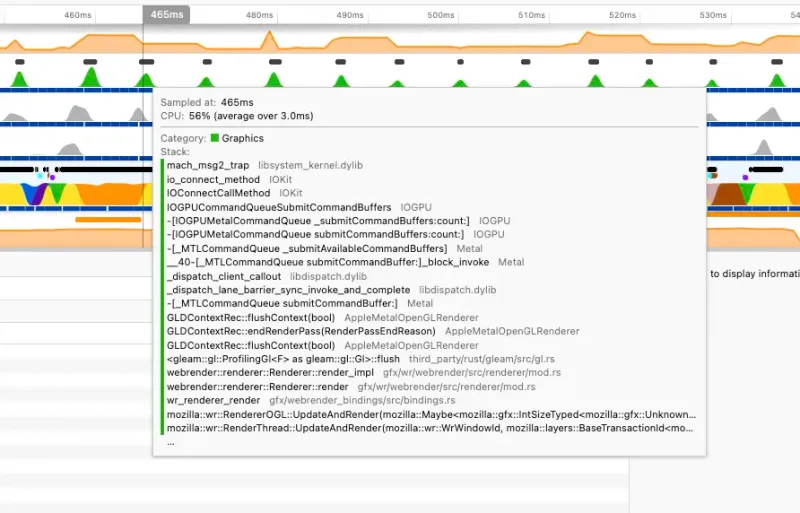
In the Firefox profiler, we can see that the CPU time is half when using translate vs. top positioning.

Top Positioning - Firefox - 964ms

top positioning firefox

Translate Positioning - Firefox - 465ms

translate positioning firefox

And in Chrome, we can see that the commit step is much faster.

Top Positioning - Chrome - Commit 860μs

top positioning chrome

Translate Positioning - Chrome - Commit 36μs

translate positioning chrome

That’s almost 24x faster!

Asking Gemini about the Commit step in Chrome’s performance tools:

A slow commit step can indicate issues on the main thread that are delaying the handover to the compositor.

So a slow commit step means we’re spending more CPU time rather than offloading calculations to the GPU compositor. A faster commit step means we’re doing less single threaded CPU work and can utilize the multi-core nature of the GPU. There’s actually a visual difference when scrolling with row/column overflow set to 0 (no additional rows and columns are rendered outside the window as a buffer). When using top positioning, the browser takes more CPU time to do DOM layout calculations which delays rendering of HTML which results in more time seeing white space when scrolling quickly before the HTML pops in. When using translate positioning, setting the buffer to 0 has almost no noticeable difference to setting a buffer of 3 as the majority of the work is handed off to the GPU and the CPU isn’t delayed in rendering HTML

Checkout the demo for Windowing!